Sistemas de relés de protección

Protección y control confiables en tiempo real para sistemas de energía críticos. Garantice la seguridad operativa, minimice el tiempo de inactividad y mantenga la integridad del sistema con nuestros avanzados sistemas de relés de protección.

Sistemas de excitación

Control preciso de voltaje para un rendimiento confiable del generador. Nuestros sistemas de excitación ofrecen un control preciso y preciso del voltaje de campo del generador para garantizar estabilidad, confiabilidad y un rendimiento óptimo en todas las condiciones de operación.

Reguladores de voltaje

Control de voltaje constante y estable para generadores y sistemas eléctricos. Nuestros reguladores de voltaje mantienen una salida de voltaje precisa para proteger los equipos, mejorar la calidad de la energía y garantizar la estabilidad del sistema.

Controles de grupo electrógeno

Nuestros sistemas de control de generadores ofrecen control completo sobre las funciones del motor y del generador, brindando automatización, protección y monitoreo confiables para sus sistemas.

Software

Los dispositivos digitales modernos ofrecen una amplia gama de opciones configurables para satisfacer las diversas necesidades de las aplicaciones. Con tantos parámetros y funciones disponibles, es fundamental contar con una interfaz orientada al usuario. Los relés de protección y los dispositivos digitales se basan en algoritmos avanzados y técnicas de filtrado para proporcionar decisiones precisas en tiempo real.

Transformadores personalizados

Transformadores de ingeniería a medida para aplicaciones de potencia especializadas. Nuestros transformadores personalizados se diseñan y fabrican para satisfacer sus necesidades eléctricas, mecánicas y ambientales específicas.

Accesorios

Accesorios esenciales para mejorar y completar su sistema de energía. Maximice el rendimiento, la confiabilidad y la flexibilidad de sus equipos con nuestra gama completa de accesorios.

Ver todo

Vea todos nuestros productos Basler.

Manuales

Encuentre manuales de instrucciones, manuales de protocolo, guías de inicio rápido, historial de revisiones de firmware/software y más.

Certificaciones

Ver todas las certificaciones de la agencia.

Software

Vea nuestro MEJOR paquete de software, archivos de configuración, descubrimiento Modbus TCP y más.

Plantillas

Ver plantillas de aplicación y componentes de aplicación, archivos y plantillas HMI, esquemas lógicos y más.

Aplicaciones

Obtenga guías de aplicación, notas de aplicación y notas de producto.

Dibujos

Los dibujos incluyen dibujos de productos, dibujos de accesorios de montaje y más.

Folletos

Vea nuestros folletos de productos, boletines y volantes promocionales.

Estudios de caso

Vea nuestros estudios de caso.

Ver todos los recursos

Ver manuales, software, certificados y más.

Soporte técnico 24/7

El soporte técnico telefónico está disponible a cualquier hora del día o de la noche, todos los días del año.

Servicios Basler

Servicios Basler, LLC, anteriormente E² Power Systems, fue adquirida en 2017 por Basler Electric para satisfacer mejor las necesidades de los clientes al ofrecer soluciones integrales tanto para productos como para servicios de ingeniería.

Diseño del sistema eléctrico

Servicios Basler ofrece diseño de sistemas eléctricos de vanguardia, creando soluciones que optimizan el rendimiento, la seguridad y la eficiencia, adaptándose a sus necesidades específicas. Sus ingenieros expertos le guiarán en cada fase, desde los diseños conceptuales y la coordinación de relés hasta la documentación completa y el soporte para la puesta en marcha, garantizando una infraestructura eléctrica fiable y conforme a las normativas.
Servicios Basler

Ingeniería llave en mano

Con amplia experiencia en la ejecución de proyectos llave en mano, Servicios Basler combina recursos para ofrecer soluciones de instalación a medida. Los clientes pueden participar tanto o tan poco como deseen, seleccionando únicamente los servicios de soporte de instalación que mejor se adapten a sus necesidades.
Servicios Basler

Servicios en el sitio

Servicios Basler ofrece servicios integrales in situ diseñados para mantener sus sistemas de generación de energía funcionando de forma fiable y conforme a las normativas. Desde la resolución de problemas de emergencia y el mantenimiento programado del sistema hasta las pruebas de cumplimiento de NERC y la formación técnica personalizada, sus ingenieros de campo garantizan la eficiencia de sus operaciones y la autonomía de su equipo.
Servicios Basler

Consultante

Servicios Basler ofrece consultoría experta para optimizar los sistemas de energía eléctrica, garantizando seguridad, confiabilidad y rendimiento. Nuestro equipo colabora estrechamente con los clientes para evaluar los desafíos y ofrecer soluciones personalizadas y rentables.

Productos y servicios de SEGRITY

A través de la marca SEGRITY, Servicios Basler ofrece productos y servicios a la industria hidroeléctrica. Nos especializamos en reguladores Woodward, reguladores hidroeléctricos, controles de unidades y plantas, algoritmos de control digital, instalación y puesta en marcha de sistemas de control.

Universidad de Basler

En la Universidad de Basler, encontrará una variedad de recursos de capacitación, desde capacitación en persona para clientes, aprendizaje virtual, cursos dirigidos por instructores y videos a pedido.

Capacitación en persona

Nuestros instructores expertos ofrecen capacitación en vivo sobre nuestros productos y servicios.

Aprendizaje Electrónico

Nuestras opciones de seminarios web en línea le permiten asistir a cursos en vivo dirigidos por un instructor de Basler desde su hogar u oficina.

Bajo demanda

Nuestra biblioteca de videos a la carta te permite aprender a tu propio ritmo. Encuentra el tema que prefieras y aprende sobre la marcha.

Entrenamiento Personalizado

Ofrecemos programas de capacitación personalizados, adaptados a sus necesidades específicas. Ya sea que busque profundizar en el conocimiento de sistemas específicos, mejorar sus habilidades de resolución de problemas o capacitar a nuevos empleados en las mejores prácticas, trabajaremos con usted para desarrollar un programa que se ajuste a sus objetivos. La capacitación puede impartirse en sus instalaciones o en las nuestras.

Sobre nosotros

Nuestro propósito principal es mejorar la vida de las personas mediante el desarrollo de soluciones altamente confiables que agreguen calidad a sus vidas.

Ubicaciones

Vea nuestras ubicaciones globales

Programas y certificaciones de calidad

La política de calidad de Basler Electric se aplica a todas sus instalaciones de fabricación y utiliza el mismo sistema diseñado para cumplir con los requisitos necesarios para obtener la certificación ISO.

Nuestra Historia

Desde la década de 1940 hasta hoy, Basler está siempre innovando y siempre evolucionando.

Carreras

Unirse al equipo de Basler significa formar parte de un líder global en tecnología energética que impulsa la transición energética en 145 países. Significa colaborar con clientes para ayudar a resolver algunos de los desafíos energéticos más complejos y cruciales. Y significa trabajar para una empresa que valora a sus empleados y familias.

Eventos

Consulte nuestro calendario de eventos, ferias y conferencias.

Esquemas lógicos BE1-11

To create a quote, Login or request an Account.

Request an Account Login
Esquemas lógicos preprogramados para la mayoría de las aplicaciones de generadores
Preprogrammed logic for most motor applications
Preprogrammed logic for most transformer applications
Preprogrammed logic for most feeder applications
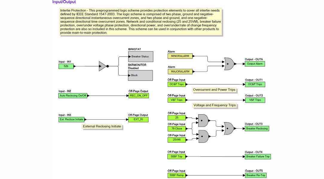
Preprogrammed logic for most intertie applications
Esquemas lógicos preprogramados para la mayoría de las aplicaciones de generadores
Preprogrammed logic for most motor applications
Preprogrammed logic for most transformer applications
Preprogrammed logic for most feeder applications
Preprogrammed logic for most intertie applications

— Product Features & Benefits

— Transforming Lives with Innovative, Reliable Products Rooted in Integrity & Sustainability.